JVM | JVM的垃圾回收(一)
约 12875 字大约 43 分钟
2026-02-21
1.1 概述
- 之前,我们已经学习过了JVM 组成中的很多部分,如:类加载器、运行时数据区域等。
注
- ① Java 程序开始运行的时候,首先会通过
类加载器将字节码文件加载进来并保存到运行时数据区域中的方法区中,接下来执行引擎中的解释器就开始工作,其会对字节码信息中的字节码指令进行解释执行,这些字节码指令可以将一些对象创建出来,并运行在运行时数据区域中的堆中。 - ② 那么,如果
堆中的这些对象,将来不再使用,JVM 就需要帮助我们去将这些对象进行销毁;换言之,这个销毁的工作就需要执行引擎中的垃圾回收器来完成。 - ③ 在 JVM 中,通过
垃圾回收器来回收对象的方式,就称为自动垃圾回收。
1.2 内存泄漏和内存溢出
1.2.1 内存泄漏(Memory Leak)
内存泄漏(Memory Leak)指的是程序在动态分配内存后,未能正确释放不再使用的内存,导致这部分内存无法被再次利用。随着时间推移,泄漏的内存越来越多,最终可能耗尽可用内存。
注
📌 通俗理解:借了很多书但从不归还,图书馆的书越来越少(图书馆中的书泄漏了),别人就没法借了。
内存泄漏的常见原因,如下所示:
| 常见原因 | 描述 |
|---|---|
| 1️⃣ 未释放动态内存 | 在 C/C++ 中,使用 malloc、new 等分配内存后,未调用 free() 或 delete 进行释放。 |
| 2️⃣ 长期持有对象引用 | Java、Python 等语言中,静态集合(如 static List、static Map)持续持有对象引用,导致垃圾回收器无法回收。 |
| 3️⃣ 未注销事件监听器/回调 | 注册的事件监听器、定时器(setInterval)、回调函数在不再需要时未注销,导致对象被意外引用。 |
| 4️⃣ 循环引用 | 在使用引用计数机制的语言( Python、JavaScript)中,对象之间相互引用形成闭环,引用计数无法归零,导致无法释放内存。 |
内存泄漏的常见影响,如下所示:
| 常见影响 | 描述 |
|---|---|
| 1️⃣ 内存占用持续增长 | 程序运行过程中,已分配但未释放的内存不断累积,导致内存使用量持续上升。 |
| 2️⃣ 系统性能下降或崩溃 | 长时间运行后,内存资源耗尽,系统变慢、响应延迟,严重时导致程序或系统崩溃(OOM)。 |
| 3️⃣ 程序在内存耗尽前仍可运行 | 内存泄漏初期表现不明显,程序看似正常,直到内存耗尽才暴露问题。 |
如何检测和避免,如下所示:
| 如何检测 | 描述 |
|---|---|
| 1️⃣ 如何检测? | - C/C++: 使用 Valgrind、AddressSanitizer、Visual Studio 调试器分析内存使用。- Java: 使用 JProfiler、jvisualvm、Eclipse MAT 分析堆内存和对象引用。- JavaScript: 使用 Chrome DevTools 的 Memory 面板进行堆快照和内存录制。 - Python: 使用 tracemalloc、memory_profiler、objgraph 检测对象引用和内存分配。 |
| 2️⃣ 如何避免? | - 及时释放资源:确保 malloc/new 有对应 free/delete。- 使用自动资源管理机制:C++ 的 RAII 和智能指针( unique_ptr、shared_ptr),Java 的 try-with-resources。- 使用弱引用( WeakReference、weakref)避免长期持有对象。- 组件销毁时注销事件监听器、清除定时器( removeEventListener、clearInterval)。- 打破循环引用,合理设计对象关系。 - 加强代码审查,结合自动化工具在 CI/CD 中检测内存问题。 |
1.2.2 内存溢出(Memory Overflow)
内存溢出是指程序在申请内存时,系统没有足够的可用内存分配给它,导致分配失败,程序崩溃或抛出异常。
注
📌 通俗理解:想借一本书,但图书馆已经没书可借了。
内存溢出的常见原因,如下所示:
| 常见原因 | 描述 |
|---|---|
| 1️⃣ 内存泄漏累积 | - 长期未释放内存导致可用内存逐渐减少,最终在内存耗尽时引发溢出。 - 内存泄漏是导致内存溢出的常见间接原因。 |
| 2️⃣ 处理大量数据 | 程序需要加载超大文件、创建巨型数组或缓存大量对象,如:一次性读取 GB 级文件到内存。 |
| 3️⃣ 内存配置过小 | JVM 堆内存设置不足,如: -Xmx512m 但实际需求更大,导致 java.lang.OutOfMemoryError: Java heap space。 |
| 4️⃣ 递归过深导致栈溢出 | 深层递归或无限递归耗尽调用栈空间,引发 StackOverflowError(属于内存溢出的特殊形式)。 |
内存溢出的常见影响,如下所示:
| 常见影响 | 描述 |
|---|---|
| 1️⃣ 程序崩溃或抛出异常 | 直接抛出内存溢出异常,如:Java 中的 java.lang.OutOfMemoryError 或 StackOverflowError,程序终止运行。 |
| 2️⃣ 系统不稳定 | 内存耗尽可能导致操作系统强制终止进程,或影响其他进程运行,系统整体响应变慢甚至宕机。 |
如何避免:
| 如何避免 | 描述 |
|---|---|
| 1️⃣ 合理设置内存限制 | Java 中通过 -Xmx(最大堆内存)和 -Xms(初始堆内存)合理配置 JVM 内存。 |
| 2️⃣ 优化算法与数据处理 | 避免一次性加载大量数据,采用增量处理、懒加载等策略。 |
| 3️⃣ 使用流式处理与分页 | 对大文件使用 I/O 流逐块读取;数据库查询使用分页(pagination)避免全量加载。 |
| 4️⃣ 引入缓存控制机制 | 使用 LRU、TTL 等策略限制缓存大小,防止缓存无限增长。 |
| 5️⃣ 监控内存使用情况 | 利用监控工具,如:Prometheus + Grafana、JConsole、VisualVM,实时观察内存使用趋势,及时预警。 |
1.2.3 总结
- 如果我们写了一个服务器程序,那么:
| 应用场景 | 描述 |
|---|---|
| 内存泄漏 | 每次处理请求都创建一个缓存对象,但从未清理旧对象 → 内存占用越来越高。 |
| 内存溢出 | 某次请求试图加载一个 10GB 的文件,而系统只有 8GB 可用内存 → 直接崩溃。 |
注
📌 通俗理解:
- ①
内存泄漏是“慢性病”,内存溢出是“急性发作”,有时慢性病最终引发了急性发作。 - ②
内存泄漏:该还的内存没还 → 资源浪费。 - ③
内存溢出:想借的内存借不到 → 分配失败。 - ④
内存泄漏可能最终导致内存溢出;但是,内存溢出不一定是因为内存泄漏。
- 内存泄漏 VS 内存溢出:
| 特性 | 内存泄漏(Memory Leak) | 内存溢出(Memory Overflow) |
|---|---|---|
| 本质 | 内存未释放,被“浪费” | 内存不够用,申请失败 |
| 是否一定崩溃 | 不一定,可能缓慢恶化 | 通常导致程序崩溃 |
| 因果关系 | 可能导致内存溢出 | 是结果,可能由泄漏引起 |
| 常见语言 | C/C++ 更严重;但是,Java/JS 也可能发生 | 所有语言都可能发生 |
| 典型表现 | 内存使用持续上升 | 突然报错 “Out of Memory” |
1.3 垃圾回收
1.3.1 手动垃圾回收
- 对于 C/C++ 这类没有自动垃圾回收机制的语言中,如果一个对象不再使用,就需要手动释放,否则就会出现
内存泄漏。
这种释放对象的过程为
垃圾回收,而需要程序员编写代码进行回收的方式称为手动回收。示例:内存泄漏
::: code-group
#include <stdbool.h>
#include <stdlib.h>
int main() {
// 死循环
while (true) {
// 在堆区一直不停地创建 1024 个 int 大小的内存
// 并且不释放,就会产生内存泄漏
int* ptr = (int*) malloc(sizeof(int) * 1024);
}
return 0;
}:::
- 示例:无内存泄漏
::: code-group
#include <stdbool.h>
#include <stdlib.h>
#include <stdio.h>
int main() {
// 死循环
while (true) {
// 在堆区一直不停地创建 1024 个 int 大小的内存
// 并且不释放,就会产生内存泄漏
int* ptr = (int*) malloc(sizeof(int) * 1024);
// 手动释放内存
if (ptr != NULL) {
printf("Allocated memory for %d integers.\n", 1024);
free(ptr);
}
}
return 0;
}:::
1.3.2 自动垃圾回收
- Java 为了简化对象的释放,引入了自动的
垃圾回收(Grabage Collection,简称 GC)机制,即:通过垃圾回收器对不再使用的对象完成自动回收。
注
- ① 垃圾回收器主要负责回收
堆上不再使用的对象。 - ② 很多现代化的编程语言,如:C#、Go 以及 Python 等都有自己的垃圾回收器。
- 垃圾回收器如果发现某个对象不再使用,就可以自动回收该对象。
注
自动垃圾回收 ≠ 不会内存泄漏。不恰当地使用静态引用、缓存、监听器等仍可能导致“逻辑泄漏”。
- 示例:
::: code-group
import java.util.Date;
import java.util.ArrayList;
import java.util.List;
public class Test {
static final int MB = 1024 * 1024;
public static void main(String[] args) throws InterruptedException {
// 阶段 1:制造大量短命对象,触发多次 Young GC
for (int i = 0; i < 60; i++) {
for (int j = 0; j < 50_000; j++) {
byte[] tmp = new byte[4 * 1024]; // 4KB 短命对象
}
Thread.sleep(200);
}
// 阶段 2:占住一批内存,让堆明显增大
List<byte[]> holder = new ArrayList<>();
for (int i = 0; i < 160; i++) { // 约 160MB
holder.add(new byte[MB]);
Thread.sleep(50);
}
// 阶段 3:释放引用,观察 GC 回收
holder.clear();
System.out.println("holder cleared; wait and observe...");
// 保持进程存活,便于观察
Thread.sleep(300_000);
}
}:::
1.3.3 手动垃圾回收 VS 自动垃圾回收
- 以下是
手动垃圾回收与自动垃圾回收的对比表格:
| 对比维度 | 手动垃圾回收 | 自动垃圾回收 |
|---|---|---|
| 定义 | 程序员显式分配和释放内存(如调用 malloc/free)。 | 由运行时系统自动检测并回收不再使用的内存。 |
| 控制权 | 程序员完全控制内存生命周期。 | 运行时(GC)自动管理内存,程序员无需干预。 |
| 典型语言 | C、C++ | Java、Python、JavaScript、C#、Go、Ruby、Swift |
| 内存分配函数 | malloc, calloc, new | new(语言内置,无需手动释放) |
| 内存释放方式 | 必须显式调用 free() 或 delete | 无需手动释放,GC 自动回收不可达对象 |
| 优点 | - 性能高,无 GC 开销 - 内存使用精确可控 - 适合实时系统 | - 减少内存泄漏风险 - 编程更安全、简洁 - 降低开发难度 |
| 缺点 | - 容易导致内存泄漏或悬空指针 - 编程复杂度高 - 易出错(如 double free) | - 存在 GC 停顿(影响实时性) - 内存占用可能更高 - 不可预测的性能波动 |
| 常见问题 | 内存泄漏、野指针、重复释放、缓冲区溢出 | GC 暂停(Stop-the-world)、内存占用高、延迟波动 |
| 性能特点 | 高效、低延迟、可预测 | 可能有停顿,吞吐量高但延迟不可控 |
| 适用场景 | 嵌入式系统、操作系统、游戏引擎、高性能计算 | Web 应用、企业级应用、移动开发、脚本语言 |
| 资源管理机制 | RAII(C++)、智能指针(辅助) | 引用计数、标记-清除、分代收集、增量 GC 等 |
| 调试工具 | Valgrind、AddressSanitizer、GDB | JVM Profiler、Chrome DevTools、Python tracemalloc |
| 学习成本 | 较高,需理解内存模型 | 较低,开发者更关注业务逻辑 |
- 如果追求极致性能、低延迟或精细控制资源(操作系统、驱动、游戏引擎),选择
手动回收。 - 如果追求开发效率、代码安全和可维护性(
Web后端、App开发、脚本),选择自动回收。
1.3.4 应用场景
- ① 解决系统僵死的问题:大厂系统出现的许多僵死问题都和频繁的垃圾回收有关。
注
- ① 系统僵死就是程序还在运行中;但是,已经失去响应、无法操作、仿佛“死掉”了一样的状态。
- ② JVM 忙于垃圾回收,导致用户的请求不能正常的处理有可能会导致系统出现僵死问题。
- ② 性能优化:对垃圾回收器的合理设置可以有效地提升程序的执行性能。
- 1️⃣ 程序性能如果出现问题,可以对程序进行性能优化。
- 2️⃣ 性能优化里面的重要手段(环节)就是对垃圾回收器的优化。
- ③ 高频面试题:
- 1️⃣ 常见的垃圾回收器。
- 2️⃣ 常见的垃圾回收算法。
- 3️⃣ 四种引用。
- 4️⃣ 项目中使用了哪一种垃圾回收器。
第二章:方法区的回收
2.1 概述
- 之前,我们已经学习过
运行时数据区域了,如下所示:
- 对于线程不共享的区域,如:程序计数器、JVM 虚拟机栈以及本地方法栈,是不需要 JVM 进行垃圾回收的。因为这些区域的生命周期都是伴随着线程的创建而创建,线程的销毁而销毁。
2.2 方法区的回收
2.2.1 概述
- 对于方法区的回收,我们最主要关注的是
方法区中的类信息到底是怎么回收的。 - 首先,回顾下类的生命周期,如下所示:
| 类的生命周期主要阶段 | 描述 |
|---|---|
| ① 加载(Loading) | 类的字节码或定义被读入内存,但还未进行初始化。 这通常发生在程序首次引用该类时。 |
| ② 链接(Linking) | 验证(Verification)、准备(Preparation)和解析(Resolution)。 验证就是用来验证内容释放满足《Java 虚拟机规范》。 准备就是给静态变量赋初始化值。 解析就是将常量池中的符号引用替换成指向内存的直接引用。 |
| ③ 初始化(Initialization) | 执行类的静态初始化代码,如:静态变量赋值、静态代码块等。 这个阶段确保类在首次使用前处于正确状态。 |
| ④ 使用(Using) | 类被实例化创建对象,或者直接访问静态成员。 这是类发挥实际作用的阶段。 |
| ⑤ 卸载(Unloading) | 当类不再被引用且满足特定条件时,垃圾回收器可能会卸载该类,释放相关内存。 |
- 所谓的
卸载指的就是方法区中的类到底是怎么回收的。
2.2.2 方法区中类的回收
- 判断一个类是否可以被卸载,需要同时满足以下三个条件:
- ① 此类所有实例对象都已经被回收,即:在堆上不存在任何该类的实例对象以及子类对象。
- ② 加载该类的类加载器已经被回收。
- ③ 该类对应的 java.lang.Class 对象在任何地方都没有被引用。
注
- ① 在实际开发中,类卸载的场景一般很少使用,主要应用于 OSGI、JSP 等热部署的应用场景中。
- ② 每个 JSP 文件对应一个唯一的类加载器,当一个 JSP 文件修改了,就直接卸载这个 JSP 类加载器,重新创建类加载器,以便重新加载 JSP 文件。
- ③ JSP 已经过时了,前端早已进入 MVVM 的时代,如:Angular、Vue 和 React 等。
- 示例:条件 ①
package com.github;
import java.lang.reflect.InvocationTargetException;
public class Test {
public static void main(String[] args) throws Exception {
Class<?> clazz = Class.forName("com.github.domain.Student");
Object obj = clazz
.getDeclaredConstructor()
.newInstance();
// 将局部变量对堆上实例对象的引用去除了,所以对象就可以被回收
obj = null;
}
}- 示例:条件 ②
package com.github;
import java.net.URL;
import java.net.URLClassLoader;
public class Test {
public static void main(String[] args) throws Exception {
URLClassLoader classLoader =
new URLClassLoader(new URL[]{new URL("file:D:\\lib\\")});
// 让局部变量对类加载器的引用去除,类加载器就可以被回收
classLoader = null;
}
}- 示例:条件 ③
package com.github;
public class Test {
public static void main(String[] args) throws Exception {
Class<?> clazz = Class.forName("com.github.domain.Student");
// 该类对应的 java.lang.Class 对象没有在任何地方被引用
clazz = null;
}
}2.2.3 类生命周期相关 JVM 参数
- JDK9 之前:
| 类生命周期阶段 | 对应日志参数 | 输出时机 | 信息内容 |
|---|---|---|---|
| 加载 | -XX:+TraceClassLoading | 字节码读入内存时 | 类名、来源路径、加载器 |
| 链接-验证 | -XX:+TraceClassResolution | 符号引用解析时 | 被解析的类和引用关系 |
| 链接-准备 | 无专门参数 | - | 需要通过内存监控工具观察 |
| 链接-解析 | -XX:+TraceClassResolution | 符号引用转直接引用 | 解析的符号引用详情 |
| 初始化 | 无专门参数 | 执行<clinit>()时 | 初始化开始和完成 |
| 使用 | 无专门参数 | - | 通过其他运行时日志观察 |
| 卸载 | -XX:+TraceClassUnloading | GC 回收类时 | 被卸载的类和加载器 |
- JDK9 之后:
| 类生命周期阶段 | 对应日志标签 | 输出时机 | 信息内容 |
|---|---|---|---|
| 加载 | -Xlog:class+load | 字节码读入内存时 | 类名、来源路径、加载器 |
| 链接-验证 | -Xlog:class+resolve | 符号引用解析时 | 被解析的类和引用关系 |
| 链接-准备 | 无专门标签 | - | 需要通过内存监控工具观察 |
| 链接-解析 | -Xlog:class+resolve | 符号引用转直接引用 | 解析的符号引用详情 |
| 初始化 | -Xlog:class+init | 执行<clinit>()时 | 初始化开始和完成 |
| 使用 | 无专门标签 | - | 通过其他运行时日志观察 |
| 卸载 | -Xlog:class+unload | GC 回收类时 | 被卸载的类和加载器 |
2.2.4 演示
- 我们可以通过 JVM 参数来演示类加载和类卸载的过程。
注
JDK 9 之后的类加载和类卸载的 JVM 参数是 -Xlog:class+load 以及 -Xlog:class+unload。
- 示例:
::: code-group
# JVM 参数
-Xlog:class+load -Xlog:class+unloadpackage com.github;
import java.net.URL;
import java.net.URLClassLoader;
public class Test {
public static void main(String[] args) throws Exception {
for (int i = 0; i < 20; i++) {
// 创建独立的类加载器
Class<?> clazz;
try (URLClassLoader loader = new URLClassLoader(
new URL[]{new URL("file:D:/lib/")},
null // 父加载器设为 null ,确保隔离
)) {
// 加载类并实例化
clazz = loader.loadClass("com.github.domain.Student");
}
Object obj = clazz
.getDeclaredConstructor()
.newInstance();
// 触发GC
if (i % 5 == 0) {
System.gc();
Thread.sleep(100);
}
}
}
}:::
第三章:堆回收
3.1 概述
堆是运行时数据区域中最大的部分,里面包含了很多对象,如下所示:
- 垃圾回收器回收对象,首选需要判断堆上哪些对象可以被回收,哪些对象不可以被回收。
3.2 如何判断堆上的对象能否被回收?
- Java 中的对象能否被回收,是根据对象是否被
引用来决定。
注
- ① 如果该对象被引用了(局部变量保存有该对象的地址),则说明该对象还在使用,就不允许被回收。
- ② 上述的说法不是很精准,后文会逐渐进行修正!!!
- 示例:局部变量对堆上对象的引用
::: code-group
public class Student {
private String name;
private Integer age;
...
}public class Test {
public static void main(String[] args) throws Exception {
Student stu = new Student();
// 将 stu 设置为 null
// 就意味着将堆上对象的引用去除掉,即:对象可以被 GC 回收
stu = null;
}
}:::
- 示例:对象中包含对象引用
::: code-group
class A {
B b;
}
class B {
A a;
}
public class Test {
public static void main(String[] args) throws Exception {
A a1 = new A();
B b1 = new B();
a1.b = b1;
b1.a = a1;
// 将 A 实例对象回收,有两个引用要去除。
// ① 栈中 a1 变量到 A 对象的引用。
// ② B 对象到 A 对象的引用。
a1 = null;
b1.a = null;
}
}:::
- 示例:对象中包含对象引用
::: code-group
class A {
B b;
}
class B {
A a;
}
public class Test {
public static void main(String[] args) throws Exception {
A a1 = new A();
B b1 = new B();
a1.b = b1;
b1.a = a1;
// 因为局部变量都没引用这两个对象,即:没有任何方式去访问这两个对象。
// 所以这两个对象可以被回收。
// 换言之,即使堆上对象之间相互有引用关系,也不影响对象的回收。
a1 = null;
b1 = null;
}
}:::
3.3 如何判断对象是否被引用?
3.3.1 概述
- Java 虚拟机底层主要通过以下两种方式,去判断该对象是否能被引用(是否能被回收)。
- 1️⃣ 引用计数法。
- 2️⃣ 可达性分析法。
3.3.2 引用计数法
3.3.2.1 概述
引用计数法会为每个对象维护一个引用计数器,当对象被引用时+1,取消引用时-1。示例:引用计数法清理垃圾
::: code-group
class A {
B b;
}
class B {
}
public class Test {
public static void main(String[] args) {
A a1 = new A();
B b1 = new B();
a1.b = b1;
a1.b = null;
a1 = null;
}
}:::
3.3.2.2 优缺点
- 引用计数法的优点是
实现简单,如:C++ 中的智能指针就是采用了引用计数法。 - 引用计数法有如下的缺点:
- 1️⃣ 每次引用和取消引用都需要维护计数器,对系统性能有一定的影响。
- 2️⃣ 存在循环引用问题,即:A 引用 B,B 引用 A ,会出现对象无法回收的问题。
注
- ① 由于引用计数器的循环引用问题,导致对象不能回收,就是内存泄漏问题;C++ 和 OC 等编程语言压根不处理,而是完全依赖开发者主动识别并自行解决。
- ② Java 并没有采取
引用计数法,而是采取了可达性分析算法来解决,即:即使有循环引用的对象也可以回收。
- 示例:演示循环引用问题
::: code-group
class A {
B b;
}
class B {
A a;
}
public class Test {
public static void main(String[] args) {
A a1 = new A();
B b1 = new B();
// 循环引用
a1.b = b1;
b1.a = a1;
a1 = null;
b1 = null;
}
}:::
3.3.2.3 Java 对于循环引用是否会出现内存泄漏?
- 我们可以通过查看垃圾回收信息,来判断如果需要循环引用,Java 是否会出现内存泄漏?
注
- ① 可以使用
-verbose:gc参数来查看垃圾回收信息。 - ② 日志信息,如下所示:

- 示例:
::: code-group
class A {
B b;
}
class B {
A a;
}
public class Test {
public static void main(String[] args) {
while (true){
A a1 = new A();
B b1 = new B();
// 循环引用
a1.b = b1;
b1.a = a1;
a1 = null;
b1 = null;
System.gc();
}
}
}# 通过死循环创建对象,内存并没有上升,一直维持在 644k 左右
# 说明每轮循环创建的对象都被垃圾回收器进行回收了。
[GC (System.gc()) 644K->644K(1507328K), 0.0003783 secs]
[Full GC (System.gc()) 644K->644K(1507328K), 0.0017401 secs]
[GC (System.gc()) 644K->644K(1507328K), 0.0004623 secs]
[Full GC (System.gc()) 644K->644K(1507328K), 0.0016572 secs]
[GC (System.gc()) 644K->644K(1507328K), 0.0005047 secs]
[Full GC (System.gc()) 644K->644K(1507328K), 0.0016296 secs]
[GC (System.gc()) 644K->644K(1507328K), 0.0004049 secs]
[Full GC (System.gc()) 644K->644K(1507328K), 0.0021300 secs]
[GC (System.gc()) 644K->644K(1507328K), 0.0004555 secs]
[Full GC (System.gc()) 644K->644K(1507328K), 0.0019811 secs]
[GC (System.gc()) 644K->644K(1507328K), 0.0005147 secs]
[Full GC (System.gc()) 644K->644K(1507328K), 0.0018901 secs]:::
3.3.3 可达性分析法
3.3.3.1 概述
- 可达性分析算法(Reachability Algorithm)是 JVM 中垃圾回收(GC)的核心机制。
注
可达性分析算法用于判断哪些对象是“存活的”(程序仍在使用,不能被回收);哪些是“垃圾”(不可达,可以被安全回收)。
- 可达性分析算法的核心思想是:从一组固定的
根对象(GC Roots),通过对象之间的引用链,追踪所有可达(reachable)的对象;如果未必追踪到的对象就是不可达的,将会被回收。
注
- ① 可达(Reachable):一个对象能从 GC Roots 通过引用链被访问到,如:Root --> A --> B (A 和 B 都是可达的)。
- ② 不可达(Unreachable):一个对象无法从任何 GC Roots 通过引用链被访问到,即:程序无法再访问它,就认为是垃圾,可以被安全回收。
- 可达性分析算法是 JVM 垃圾回收的基础,解决了早期垃圾回收方法(引用计数器)的缺陷(循环引用问题)。
3.3.3.2 可达性算法的工作原理
可达性算法主要分为两个阶段:标记和回收。
① 确定 GC Roots(根对象):GC Roots 是算法的起点,它们是始终存活的对象,包括:
注
GC Roots 是 JVM 能直接访问的“源头”对象,它们永远不会被回收!!!
| GC Roots 对象 | 描述 |
|---|---|
| 1️⃣ 线程 Thread 对象(栈帧中的局部变量以及方法参数) | 当前运行方法中,方法参数、局部变量引用的对象,如:Object obj = new Object(); 中的 obj。 |
| 2️⃣ 系统类加载器加载的 java.lang.Class 对象,包含对类中的静态变量的引用 | 类中 static 修饰的变量引用的对象,如:public static User user = new User(); 中的 user。 |
| 3️⃣ JNI 引用(本地方法调用的全局对象) | 本地方法(Native Code)中通过 JNI 传递的对象引用(Java 程序员无需了解,属于 JVM 底层细节) |
| 4️⃣ 监视器对象 | 用来保存同步锁 synchronized 关键字持有的对象 |
② 遍历引用链,用于标记存活对象。
- JVM 从所有的 GC Roots 出发,递归遍历所有的引用链。
- Root --> A --> B --> C,则 A、B、C 都是可达的。
- 使用 DFS 或 BFS 遍历对象图(Object Graph),标记所有可达对象。
- 关键特性:
- 解决循环引用:即使 A 和 B 互相引用(
A ↔ B),但如果它们无法从 GC Roots 到达(Root → A但B无其他引用),则 A 和 B 都会被回收。 - STW(Stop-The-World):标记阶段通常需要暂停所有应用线程(现代 GC 器如 ZGC 通过并发标记减少停顿)。
- 解决循环引用:即使 A 和 B 互相引用(
- JVM 从所有的 GC Roots 出发,递归遍历所有的引用链。
③ 回收不可达对象:标记完成后,回收器根据策略清理不可达的对象。
| 回收器策略 | 描述 |
|---|---|
| Mark-Sweep | 直接清除不可达对象(可能产生内存碎片)。 |
| Mark-Compact | 清除后压缩内存,减少碎片。 |
| Copying | 将存活对象复制到新区域。 |
3.3.3.3 证明 GC Roots
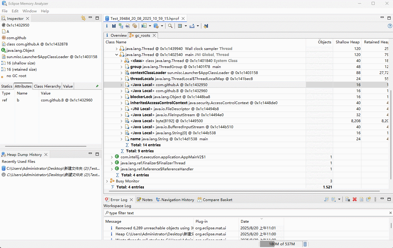
- 可以通过 Arthas 或 IDEA 以及 MAT(Eclipse Memory Analyzer)工具来查看 GC Roots。
注
- ① 使用 Arthas 的
heapdump命令可以将堆内存快照保存到本地磁盘中,以*.hprof命名(IDEA 也支持)。 - ② 使用 MAT 工具打开堆内存快照文件。
- ③ 选择 GC Roots 功能查看所有的 GC Roots 。
- 示例:准备代码
package com.github;
import java.io.IOException;
class A {
B b;
}
class B {
A a;
}
public class Test {
public static void main(String[] args) throws IOException {
A a1 = new A();
B b1 = new B();
// 循环引用
a1.b = b1;
b1.a = a1;
System.in.read();
}
}- 示例:使用 IDEA 导出堆内存快照

- 示例:MAT 导入堆内存快照文件,并查看 GC Roots
::: code-group
System Class # 系统类加载器加载的 java.lang.Class 对象,引用类中的静态变量
JNI Global # JNI 引用(本地方法调用的全局对象)
Thread # 线程 Thread 对象(栈帧中的局部变量)
Busy Monitor # 监视器对象:::
3.3.3.4 可达性算法分析
需求:分析 A 实例对象和 B 实例对象,是如何通过可达性算法来判断是否可被回收的?
示例:
::: code-group
class A {
B b;
}
class B {
A a;
}
public class Test {
public static void main(String[] args) throws IOException {
A a1 = new A();
B b1 = new B();
// 循环引用
a1.b = b1;
b1.a = a1;
a1 = null;
b1 = null;
}
}:::
3.3.3.5 GC Roots 对象详解
- ① 线程 Thread 对象(栈帧中的局部变量),即:当前运行方法中,
方法参数、局部变量引用的对象。
- ② 系统类加载器加载的 java.lang.Class 对象,引用类中的静态变量:
- ③ 监视器对象,用来保存同步锁 synchronized 关键字持有的对象。
- ④ JNI 引用(本地方法调用的全局对象),本地方法(Native Code)中通过 JNI 传递的对象引用。
注
Java 程序员无需了解,属于 JVM 底层细节!!!
3.3.3.6 查看 GC Root 底层细节
- 可以通过 Arthas 或 IDEA 以及 MAT(Eclipse Memory Analyzer)工具来查看 GC Roots。
注
- ① 使用 Arthas 的 heapdump 命令将
堆内存快照保存到本地磁盘中,以*.hprof命名(IDEA 也支持)。 - ② 使用 MAT 工具打开堆内存快照文件。
- ③ 选择 GC Roots 功能查看所有的 GC Roots 。
- 示例:准备代码
package com.github;
import java.io.IOException;
class A {
B b;
}
class B {
A a;
}
public class Test {
// 静态变量 a
public static A a = new A();
public static void main(String[] args) throws IOException {
// 局部变量
A a1 = new A();
B b1 = new B();
// 循环引用
a1.b = b1;
b1.a = a1;
// 静态变量 a 赋值为局部变量 a1
a = a1;
System.in.read();
}
}- 示例:使用 IDEA 导出堆内存快照

- 示例:MAT 导入堆内存快照文件

- 示例:MAT 查看局部变量

- 示例:MAT 查看静态变量

3.4 常见的对象引用
3.4.1 概述
可达性分许算法中描述的对象引用,一般指的是强引用,即:通过GC Root 对象对普通对象有引用关系,只要有这层关系,普通对象就不会被回收。- 其实,除了
强引用之外,Java 中还设计了几种其他形式的引用,如下所示:- 1️⃣ 软引用。
- 2️⃣ 弱引用。
- 3️⃣ 虚引用。
- 4️⃣ 终结器引用。
警告
终结器引用在 JDK8 之后的版本已经被标记为过时,未来版本可能会被删除,即:不再赘述!!!
- Java 中
对象引用的整体架构,如下所示:

3.4.2 软引用
3.4.2.1 概述
软引用相对于强引用是一种比较弱的引用关系,即:如果一个对象(目标对象)只有软引用关联到它,当程序出现内存不足的时候,就会将软引用中的数据(目标对象)进行回收。
注
- ① 当程序的内存出现不足的时候,通过
强引用关联的普通对象(目标对象)会被保留,除非手动设置为 null 。 - ② 当程序的内存出现不足的时候,通过
弱引用关联的普通对象(目标对象)会被回收,这样可以帮我们去释放掉一定的堆内存,保证程序的正常运行。
- JDK 1.2 之后提供了
SoftReference类实现软引用,并且软引用常用于缓存中。
注
- ①
软引用包含的对象(目标对象),一定不可能是程序必须要使用到的数据。 - ② 假设在
软引用中存放了一些重要的数据,当内存出现不足的时候,这部分数据就会被回收掉,这样有可能会导致程序无法正常的运行。 - ③
软引用通常用于缓存中,因为缓存一般来说就是为了提高程序的访问性能;换言之,即使缓存中的数据不能再使用,程序也应该可以通过访问真实的数据,让其继续运行。

3.4.2.2 软引用的使用方法
软引用的执行过程,如下所示:
- 1️⃣ 将
对象(目标对象)使用软引用包装起来,即:new SoftReference<对象类型>(对象);,并确保没有强引用持有它。 - 2️⃣ 清理不可达对象,即:堆中
年轻代、老年代、元空间中的垃圾。 - 3️⃣ 当 JVM 内存不足(接近 OOM)时,JVM 会优先回收所有
软引用包含的对象(目标对象),以释放内存,避免OutOfMemoryError。 - 4️⃣ 如果回收
软引用包含的对象(目标对象)后,内存足够,程序继续运行。 - 5️⃣ 如果回收
软引用包含的对象(目标对象)后,内存不足,则抛出OutOfMemoryError。
- 1️⃣ 将
其流程图,如下所示:
- 示例:设置堆内存的最大空间是 200m,并查看是否清理
软引用包含的对象(目标对象)
::: code-group
# JVM 参数
# 主要用于验证 JVM 内存不足时,是否会回收软引用中包含的对象(目标对象)
-Xmx200mpackage com.github;
import java.io.IOException;
import java.lang.ref.SoftReference;
public class Test {
public static void main(String[] args) throws IOException {
// 创建 100MB 的字节数组
byte[] bytes = new byte[1024 * 1024 * 100];
// 创建软引用并关联对象,而 softRef 本身也占内存,大约是 16B
SoftReference<byte[]> softRef = new SoftReference<>(bytes);
// 手动断开强引用,即:只剩下软引用和其关联对象,即:100MB + 16B
bytes = null;
// 检查软引用是否被回收,200MB > 100MB + 16B(已使用)
// 此时内存足够,不会清理软引用中的对象
System.out.println(softRef.get()); // [B@2503dbd3
// 继续向堆内存中添加 100MB
byte[] bytes2 = new byte[1024 * 1024 * 100];
// 检查软引用是否被回收,200MB < 100MB + 16B + 100MB(已使用)
// 此时内存不足,将会清理软引用中的对象
System.out.println(softRef.get()); // null
}
}:::
- 示例:设置堆内存的最大空间是 400m,并查看是否清理
软引用包含的对象(目标对象)
::: code-group
# JVM 参数
# 主要用于验证 JVM 内存充足时,是否会回收软引用中包含的对象(目标对象)
-Xmx400mpackage com.github;
import java.io.IOException;
import java.lang.ref.SoftReference;
public class Test {
public static void main(String[] args) throws IOException {
// 创建 100MB 的字节数组
byte[] bytes = new byte[1024 * 1024 * 100];
// 创建软引用并关联对象,而 softRef 本身也占内存,大约是 16B
SoftReference<byte[]> softRef = new SoftReference<>(bytes);
// 手动断开强引用,即:只剩下软引用和其关联对象,即:100MB + 16B
bytes = null;
// 检查软引用是否被回收,400MB > 100MB + 16B(已使用)
// 此时内存足够,不会清理软引用中的对象
System.out.println(softRef.get()); // [B@2503dbd3
// 继续向堆内存中添加 100MB
byte[] bytes2 = new byte[1024 * 1024 * 100];
// 检查软引用是否被回收,400MB > 100MB + 16B + 100MB(已使用)
// 此时内存足够,不会清理软引用中的对象
System.out.println(softRef.get()); // [B@2503dbd3
}
}:::
- 示例:设置堆内存的最大空间是 200m,并查看是否清理
软引用包含的对象(目标对象)
::: code-group
# JVM 参数
# 主要用于验证 JVM 内存充足时,是否会回收软引用中包含的对象(目标对象)
# 以及回收软引用中包含的对象(目标对象)后,内存不足,是否会抛出 OutOfMemoryError
-Xmx200mpackage com.github;
import java.io.IOException;
import java.lang.ref.SoftReference;
public class Test {
public static void main(String[] args) throws IOException {
// 创建 100MB 的字节数组
byte[] bytes = new byte[1024 * 1024 * 100];
// 创建软引用并关联对象,而 softRef 本身也占内存,大约是 16B
SoftReference<byte[]> softRef = new SoftReference<>(bytes);
// 手动断开强引用,即:只剩下软引用和其关联对象,即:100MB + 16B
bytes = null;
// 检查软引用是否被回收,200MB > 100MB + 16B(已使用)
// 此时内存足够,不会清理软引用中的对象
System.out.println(softRef.get()); // [B@2503dbd3
// 继续向堆内存中添加 100MB
byte[] bytes2 = new byte[1024 * 1024 * 100];
// 检查软引用是否被回收,200MB < 100MB + 16B + 100MB(已使用)
// 此时内存不足,会清理软引用中的对象,即:100MB + 16B(已经使用)
System.out.println(softRef.get()); // null
// 此时,堆中的内存虽然回收了 100 MB,但是剩余不足 200MB - 100MB - 16B,不足 100MB
// 因为 softRef 本来就是强引用,会占用一定的内存空间
// 此时,再向堆中增加 100 MB 的数据,就会导致 OOM
byte[] bytes3 = new byte[1024 * 1024 * 100];
}
}:::
3.4.2.3 问题抛出
- JVM 在出现 OOM 之前,会尝试将
软引用关联的对象(目标对象)都回收;那么,软引用本身也没有必要存在,也应该让 JVM 回收。
注
- ① 我们并不确定 JVM 什么时候会将
软引用关联的对象(目标对象)回收?- JVM 可能会在内存充足的时候,不回收
软引用关联的对象(目标对象)。 - JVM 可能会在内存不足的时候,回收
软引用关联的对象(目标对象)。
- JVM 可能会在内存充足的时候,不回收
- ② 问题❓:JVM 将
软引用关联的对象(目标对象)回收之后,有没有一种合理的机制将软引用本身也回收?
- 示例:
package com.github;
import java.io.IOException;
import java.lang.ref.SoftReference;
public class Test {
public static void main(String[] args) throws IOException {
// 创建 100MB 的字节数组
byte[] bytes = new byte[1024 * 1024 * 100];
// 创建软引用并关联对象,而 softRef 本身也占内存,大约是 16B
SoftReference<byte[]> softRef = new SoftReference<>(bytes);
// 手动断开强引用,即:只剩下软引用和其关联对象,即:100MB + 16B
bytes = null;
// 检查软引用是否被回收,200MB > 100MB + 16B(已使用)
// 此时内存足够,不会清理软引用中的对象
System.out.println(softRef.get());
// 继续向堆内存中添加 100MB
byte[] bytes2 = new byte[1024 * 1024 * 100];
// 检查软引用是否被回收,200MB < 100MB + 16B + 100MB(已使用)
// 此时内存不足,会清理软引用中的对象
System.out.println(softRef.get());
// 直接设置为 null ,非常不妥。
// 因为我们并不能确定 JVM 什么时候会将 softRef 关联的对象(目标对象)回收
// 因为 JVM 可能会在内存充足的时候,不回收 softRef 关联的对象(目标对象)
// 因为 JVM 可能会在内存不足的时候,回收 softRef 关联的对象(目标对象)
softRef = null;
}
}3.4.2.4 软引用本身如何回收?
当
软引用关联的对象(目标对象)被回收时,我们可以通过队列机制来回收软引用本身:- 1️⃣ 创建阶段:
软引用创建的时候,通过构造器传入引用队列。 - 2️⃣ 存活阶段:对象正常使用,
软引用保持对目标对象的引用。 - 3️⃣ 回收触发:内存不足的时候,GC 决定回收
软引用关联的目标对象。 - 4️⃣ 入队阶段:对象被回收后,
软引用进入关联的引用队列。 - 5️⃣ 清理阶段:应用程序从
引用队列中取出软引用后,进行后续清理。
- 1️⃣ 创建阶段:
队列机制的优点:- 1️⃣ 自动内存管理:系统内存不足的时候,自动释放缓存对象。
- 2️⃣ 延迟清理:通过队列机制可以延迟执行清理操作。
- 3️⃣ 内存效率:避免内存泄漏,优化内存使用。
- 4️⃣ 透明性:对应用程序相对透明的内存管理。
其动态图,如下所示:

- 示例:
::: code-group
# JVM 参数
# 验证内存中是否只能存放一个 100MB 的字节数组,因为其它的对象也需要占用内存
-Xmx200mpackage com.github;
import java.lang.ref.Reference;
import java.lang.ref.ReferenceQueue;
import java.lang.ref.SoftReference;
import java.util.ArrayList;
import java.util.List;
public class Test {
static class SoftRefWithId<T> extends SoftReference<T> {
final int id;
SoftRefWithId(int id, T referent, ReferenceQueue<T> q) {
super(referent, q);
this.id = id;
}
@Override public String toString() {
return "SoftRef#" + id;
}
}
public static void main(String[] args) {
List<SoftRefWithId<byte[]>> softList = new ArrayList<>();
ReferenceQueue<byte[]> queue = new ReferenceQueue<>();
for (int i = 0; i < 10; i++) {
byte[] bytes = new byte[1024 * 1024 * 100];
SoftRefWithId<byte[]> softReference = new SoftRefWithId<>(i,bytes, queue);
// 必须添加到集合中,否则 softReference 会被垃圾回收
softList.add(softReference);
}
System.out.println("初始可达数量:" + count(softList));
int count = 0;
Reference<? extends byte[]> polled;
while ((polled = queue.poll()) != null){
// 累加计数
count++;
System.out.println(polled + "已被回收并入队");
// 主动清理引用对象本身
polled.clear();
}
System.out.println("入队数量 = " + count);
System.out.println("现在仍可达的数量 = " + count(softList));
}
private static long count(List<SoftRefWithId<byte[]>> list){
return list.stream().filter(r -> r.get() != null).count();
}
}:::
3.4.2.5 应用场景
- 需求:
软引用的队列机制通常用于实现内存敏感的缓存。
注
- ①
软引用也可以使用继承自SoftReference类的方式来实现。
public class StudentReference extends SoftReference<Student> {
public StudentReference(Student ref, ReferenceQueue<Student> q) {
super(ref, q);
}
}- ②
软引用实现学生数据的缓存,如下所示:
- 示例:
::: code-group
# JVM 参数
-Xmx10mpackage com.github;
import java.util.Objects;
public class Student {
private Integer id;
private String name;
public Student() {
}
public Student(Integer id, String name) {
this.id = id;
this.name = name;
}
public Integer getId() {
return id;
}
public void setId(Integer id) {
this.id = id;
}
public String getName() {
return name;
}
public void setName(String name) {
this.name = name;
}
@Override
public boolean equals(Object o) {
if (o == null || getClass() != o.getClass()) return false;
Student student = (Student) o;
return Objects.equals(id, student.id) && Objects.equals(name, student.name);
}
@Override
public int hashCode() {
return Objects.hash(id, name);
}
@Override
public String toString() {
return "Student{" +
"id=" + id +
", name='" + name + '\'' +
'}';
}
}package com.github;
import java.lang.ref.Reference;
import java.lang.ref.ReferenceQueue;
import java.lang.ref.SoftReference;
import java.util.Map;
import java.util.concurrent.ConcurrentHashMap;
public class StudentCache {
private static final StudentCache instance = new StudentCache();
// 缓存:存储键值对的 Map,值使用软引用包装
private final Map<Integer, StudentRef> cache;
// 引用队列,用于清理已被回收目标对象对应的软引用
private final ReferenceQueue<Student> queue;
private static class StudentRef extends SoftReference<Student> {
private final Integer key;
public StudentRef(
Student referent,
ReferenceQueue<? super Student> q,
Integer key) {
super(referent, q);
this.key = key;
}
public Integer getKey() {
return key;
}
}
private StudentCache() {
cache = new ConcurrentHashMap<>();
queue = new ReferenceQueue<>();
}
public static StudentCache getInstance() {
return instance;
}
public Student get(Integer id) {
if (null == id) {
return null;
}
Student student = null;
// ① 查询缓存,如果缓存中有,则直接返回
SoftReference<Student> ref = cache.get(id);
if (ref != null) {
student = ref.get();
}
// ② 如果缓存中没有,则在缓存中重新构建
if (student == null) {
// 加载目标对象
student = loadStudent(id);
// 并存储到缓存中
put(id, student);
}
return student;
}
/**
* 模拟从数据库等加载 Student
*/
private Student loadStudent(Integer id) {
return new Student(id, "name");
}
public long size() {
return cache.size();
}
/**
* 清理已被回收的软引用
*/
private void cleanUp() {
Reference<? extends Student> ref;
while ((ref = queue.poll()) != null) {
// 从缓存中移除
cache.remove(((StudentRef) ref).getKey());
// 清理自身
ref.clear();
}
}
/**
* 存储缓存
*/
public void put(Integer id, Student student) {
if (id == null || student == null) {
return;
}
// 清理已被回收的软引用
cleanUp();
// 创建软引用关联对象,并存储到缓存中
cache.put(id, new StudentRef(student, queue, id));
}
}package com.github;
public class Test {
public static void main(String[] args) {
StudentCache cache = StudentCache.getInstance();
for (int i = 0; ; i++) {
final int index = i;
// 向线程池中提交任务
Student student = cache.get(index);
System.out.println(cache.size());
}
}
}:::
3.4.3 弱引用
3.4.3.1 概述
弱引用和软引用的整体机制基本一致,区别在于弱引用包含的对象,在垃圾回收时不管内存是否足够都会被回收。

弱引用本身也可以使用引用队列来进行回收。

软引用VS弱引用,如下所示:
| 特性 | 软引用(SoftReference) | 弱引用(WeakReference) |
|---|---|---|
| 回收时机 | 内存不足时才回收 | 下次 GC 会立即回收 |
| 生存条件 | 内存充足时可以存活 | 只要 GC 就会被回收 |
| 主要用途 | 内存敏感的缓存 | 避免内存泄漏(ThreadLocal)、打破循环引用 |
3.4.3.2 弱引用的使用方法
弱引用的执行过程,如下所示:
- 1️⃣ 将
对象(目标对象)使用弱引用包装起来,即:new WeakReference<对象类型>(对象);,并确保没有强引用持有它。 - 2️⃣ 当 JVM 进行垃圾回收时(不论内存是否充足)。
- 3️⃣ JVM 会立即回收所有只被
弱引用持有的对象(目标对象),无论当前内存使用情况如何。 - 4️⃣ 回收对象后,
weakReference.get()返回null。 - 5️⃣ 如果创建弱引用时指定了
ReferenceQueue,被回收的弱引用会被加入到该队列中,便于后续清理工作。
- 1️⃣ 将
其流程图,如下所示:
- 示例:
::: code-group
# JVM 参数
-Xms200mpackage com.github;
import java.lang.ref.WeakReference;
public class Test {
public static void main(String[] args) {
byte[] bytes = new byte[1024 * 1024 * 100];
WeakReference<byte[]> weakReference = new WeakReference<>(bytes);
// 断开强引用
bytes = null;
// 此时,还没有触发垃圾回收,所以目标对象还在
System.out.println(weakReference.get()); // [B@2503dbd3
// 手动触发垃圾回收
System.gc();
// 虽然内存足够,但是目标对象依然会回收
System.out.println(weakReference.get()); // null
}
}:::
3.4.4 虚引用(了解)
3.4.4.1 概述
PhantomReference(虚引用/幽灵引用/幻引用)是 Java 中最弱的一种引用类型,它的使用流程与SoftReference和WeakReference有显著不同。虚引用不能通过get()获取对象,且只有在对象被彻底回收后才会入队,因此它的使用有特定的模式。
注
- ① 在常规的开发中,较少使用到虚引用。
- ② 应用场景:精确地知道一个对象何时被从内存中彻底清除,用于执行资源清理(堆外内存、文件句柄等),替代不安全的
finalize()方法。
3.4.4.2 类的生命周期 VS 对象的生命周期
类的生命周期指的是一个类从被 JVM 加载到卸载的整个过程。这个过程由 JVM 控制,主要包括以下几个阶段:
注
- 1️⃣
类的生命周期是“模板”的生命周期,决定了类如何被加载和初始化。 - 2️⃣
类的生命周期是全局唯一的,一个类在 JVM 中只会被加载、链接、初始化一次。
| 类的生命周期主要阶段 | 描述 |
|---|---|
| ① 加载(Loading) | 类的字节码或定义被读入内存,但还未进行初始化。 这通常发生在程序首次引用该类时。 |
| ② 链接(Linking) | 验证(Verification)、准备(Preparation)和解析(Resolution)。 包括验证类的结构完整性、为静态变量分配内存空间,以及解析类中的符号引用。 |
| ③ 初始化(Initialization) | 执行类的静态初始化代码,如:静态变量赋值、静态代码块等。 这个阶段确保类在首次使用前处于正确状态。 |
| ④ 使用(Using) | 类被实例化创建对象,或者直接访问静态成员。 这是类发挥实际作用的阶段。 |
| ⑤ 卸载(Unloading) | 当类不再被引用且满足特定条件时,垃圾回收器可能会卸载该类,释放相关内存。 |
对象的生命周期是指一个对象从创建到被垃圾回收的全过程,如下所示:
注
- 1️⃣
对象的生命周期是“实例”的生命周期,决定了数据的存在时间和内存管理。 - 2️⃣ 对象的生命周期,如下所示:
| 对象的生命周期主要阶段 | 描述 |
|---|---|
| ① 创建(Creation) | 使用 new 关键字调用构造方法创建对象。内存分配在堆(Heap)上。 |
| ② 初始化(Initialized) | 构造函数执行初始化逻辑。 |
| ③ 使用(Usage) | 对象被程序使用,调用其方法、访问其字段等。 |
| ④ 不可达(UnReachable) | 当没有任何引用指向该对象时,对象变为“不可达”(断开强引用),如:obj = null; 或超出作用域。 |
| ⑤ 垃圾回收(Garbage Collection) | JVM 的垃圾回收器在适当的时候回收对象占用的内存。 在回收前,如果类重写了 finalize() 方法,可能会被调用(但不推荐依赖此方法)。 |
类的生命周期VS对象的生命周期:
| 特性 | 类的生命周期 | 对象的生命周期 |
|---|---|---|
| 发生时机 | JVM 加载类时 | 使用new创建对象时 |
| 触发次数 | 每个类只加载一次 | 可创建多个实例 |
| 内存区域 | 方法区 / 元空间(Metaspace) | 堆(Heap) |
| 初始化内容 | 静态变量、静态代码块 | 实例变量、构造函数 |
| 控制者 | JVM 类加载机制 | 程序员(通过new)和 GC |
| 结束条件 | 类加载器被回收(少见) | 无引用后被 GC 回收 |
| 唯一性 | 一个类只有一个Class对象 | 一个类可有多个对象实例 |
3.4.4.3 四种引用的对比
- Java 中四种引用之间的对比,如下所示:
| 特性 | 强引用 | 软引用 | 弱引用 | 虚引用 |
|---|---|---|---|---|
| 是否阻止 GC 回收 | 是 | 内存充足时不回收 | 否 | 否 |
| 回收时机 | 永不(除非无引用) | 内存不足时 | GC 运行时 | 随时,但需入队 |
| 是否可获取对象 | 是 | 是 | 是(未回收前) | 否(get()返回null) |
是否需ReferenceQueue | 否 | 可选 | 可选 | 必须 |
| 典型用途 | 普通对象引用 | 内存敏感缓存 | 避免内存泄漏 | 跟踪对象回收、资源清理 |
3.4.4.4 虚引用的使用方式
虚引用的执行过程,如下所示:
- 1️⃣ 创建虚引用,即:将对象(目标对象)使用虚引用包装起来(虚引用必须配合引用队列(ReferenceQueue)使用,且确保没有强引用持有目标对象)。
- 2️⃣ 对象变为不可达:当目标对象只被虚引用持有时,该对象在逻辑上已经不可达,可以被垃圾回收。
- 3️⃣ 对象被标记为可回收:GC 发现对象只被虚引用持有时,会将该对象标记为
可回收状态,但不会立即回收 。 - 4️⃣ 虚引用入队:在对象被实际回收之前,JVM 会将对应的虚引用加入到引用队列中,这是虚引用的核心作用。
- 5️⃣ 执行清理操作:程序可以通过监听引用队列来检测对象即将被回收,执行必要的清理操作。
- 6️⃣ 对象被实际回收:清理操作完成后,目标对象才会被真正从内存中回收。
其流程图,如下所示:
- 示例:
::: code-group
package com.github;
import java.lang.ref.PhantomReference;
import java.lang.ref.Reference;
import java.lang.ref.ReferenceQueue;
public class Test {
public static void main(String[] args) throws InterruptedException {
// 创建 100MB 的字节数组
byte[] bytes = new byte[1024 * 1024 * 100];
// 创建引用队列
ReferenceQueue<byte[]> queue = new ReferenceQueue<>();
// 创建虚引用并关联对象和引用队列
PhantomReference<byte[]> phantomRef = new PhantomReference<>(bytes, queue);
// 解除强引用,即:只剩下虚引用关联对象,可以被 GC 回收
bytes = null;
// 调用 gc 回收
System.gc();
// 实际开发中,使用监控线程一直阻塞,直到虚引用对象被回收
Reference<? extends byte[]> ref ;
// 需要使用 remove 方法
// 因为 remove 会阻塞,而 poll 不会阻塞,会导致 ref 是 null,跳出循环
while ((ref = queue.remove()) != null) {
System.out.println("虚引用对象被回收");
// 清理自身
ref.clear();
}
}
}:::
贡献者
更新日志
2a5a8-SpringBoot快速入门完结撒花于
